University Logo ML for REIMS
Home Chapters Papers Glossary Figures
Citation Graph Authors Timeline Methods
Home Chapters All Papers Glossary Figures
Citation Graph Authors Timeline Methods

Figure Gallery

66 figures from the thesis, filterable by chapter.

Figure 2.1: Mass Spectrograph: This is the artifact generated by Rapid Evaporative Ionization Mass Spectrometry (REIMS).
Ch. 2: Literature Survey
Figure 2.1: Mass Spectrograph: This is the artifact generated by Rapid Evaporative Ionization Mass Spectrometry (REIMS).
Figure 2.2: Illustrated here is a comparison of Transformer models, with each circle's size representing its approximate
Ch. 2: Literature Survey
Figure 2.2: Illustrated here is a comparison of Transformer models, with each circle's size representing its approximate
Figure 2.3: This figure illustrates the Scaled Dot-Product Attention mechanism , a core component of self-attention. It
Ch. 2: Literature Survey
Figure 2.3: This figure illustrates the Scaled Dot-Product Attention mechanism , a core component of self-attention. It
Figure 2.4: Multi-head attention  enhances a model's ability to capture complex relationships by allowing it to jointly
Ch. 2: Literature Survey
Figure 2.4: Multi-head attention enhances a model's ability to capture complex relationships by allowing it to jointly
Figure 3.1: Mass Spectrograph: This is the artifact generated by Rapid Evaporative Ionization Mass Spectrometry (REIMS).
Ch. 3: Datasets and Processing
Figure 3.1: Mass Spectrograph: This is the artifact generated by Rapid Evaporative Ionization Mass Spectrometry (REIMS).
Mackerel — Figure 3.2: Mackerel (left), Hoki (right) fish species.
Ch. 3: Datasets and Processing
Mackerel — Figure 3.2: Mackerel (left), Hoki (right) fish species.
Hoki — Figure 3.2: Mackerel (left), Hoki (right) fish species.
Ch. 3: Datasets and Processing
Hoki — Figure 3.2: Mackerel (left), Hoki (right) fish species.
Figure 3.3: This diagram illustrates a machine learning model running on a computer to identify fish species. First, the
Ch. 3: Datasets and Processing
Figure 3.3: This diagram illustrates a machine learning model running on a computer to identify fish species. First, the
Figure 3.4: Fish body parts.
Ch. 3: Datasets and Processing
Figure 3.4: Fish body parts.
Figure 3.5: This diagram illustrates a machine learning model running on a computer to identify fish body parts. Similar
Ch. 3: Datasets and Processing
Figure 3.5: This diagram illustrates a machine learning model running on a computer to identify fish body parts. Similar
Figure 3.6: Fish are exposed to oil contamination from both human and natural sources. Major human-caused sources includ
Ch. 3: Datasets and Processing
Figure 3.6: Fish are exposed to oil contamination from both human and natural sources. Major human-caused sources includ
Figure 3.7: Fish can be affected by cross-species adulteration, where lower-value or unrelated species are intentionally
Ch. 3: Datasets and Processing
Figure 3.7: Fish can be affected by cross-species adulteration, where lower-value or unrelated species are intentionally
Figure 3.8: This diagram illustrates the task of batch detection for marine biomass. For simplification, we give an exam
Ch. 3: Datasets and Processing
Figure 3.8: This diagram illustrates the task of batch detection for marine biomass. For simplification, we give an exam
Figure 4.1: This is the transformer architecture proposed in this thesis. It is an encoder-only architecture , with four
Ch. 4: Fish Species and Part Identifi
Figure 4.1: This is the transformer architecture proposed in this thesis. It is an encoder-only architecture , with four
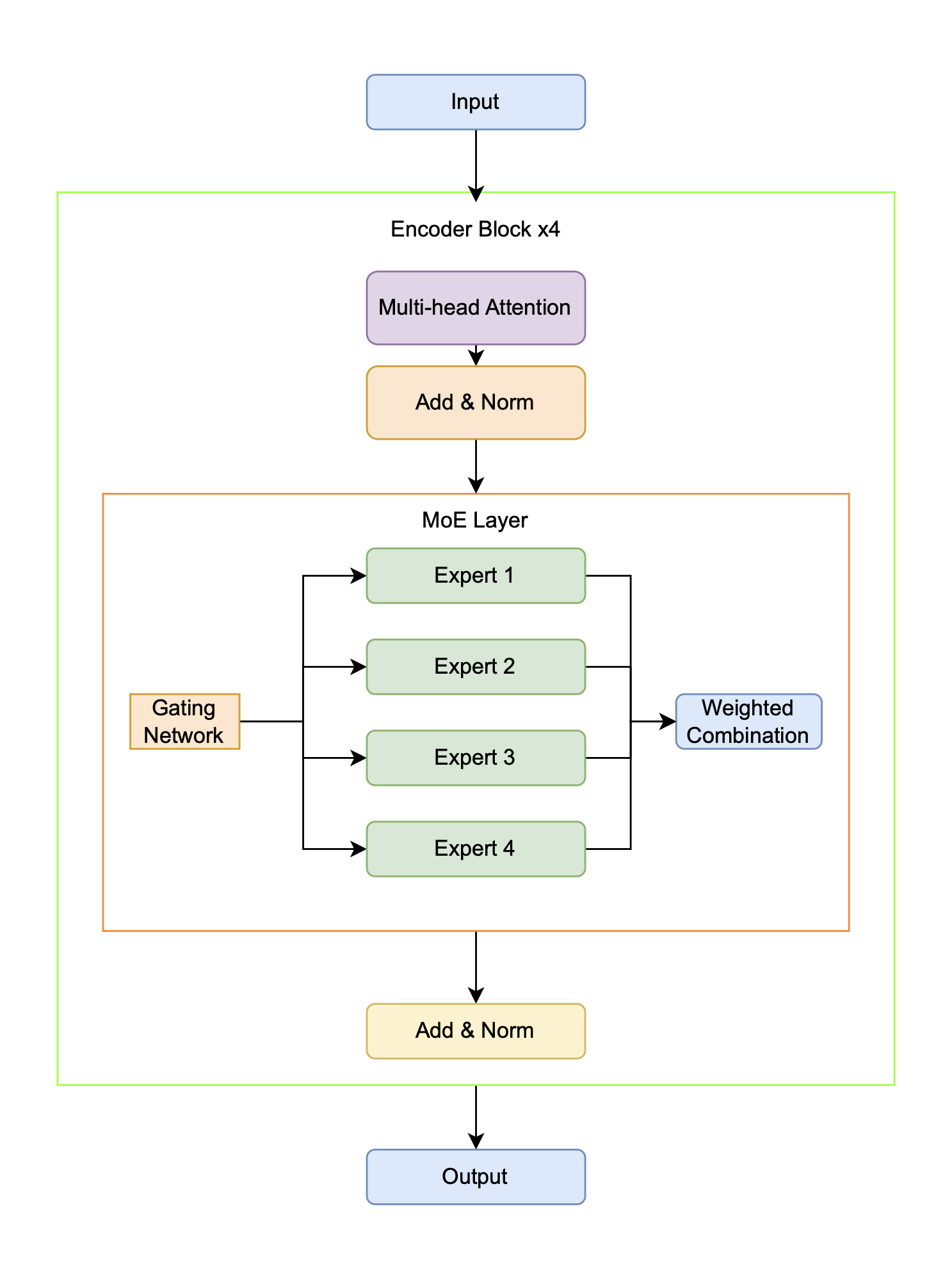
Figure 4.2: This is the MoE Transformer architecture  proposed in this thesis. It consists of an encoder-only architectu
Ch. 4: Fish Species and Part Identifi
Figure 4.2: This is the MoE Transformer architecture proposed in this thesis. It consists of an encoder-only architectu
Figure 4.3: This figure shows the architecture for the stacked voting ensemble classifier, simply referred to here as th
Ch. 4: Fish Species and Part Identifi
Figure 4.3: This figure shows the architecture for the stacked voting ensemble classifier, simply referred to here as th
Figure 4.4: LIME explanation for pre-trained transformer for classification of fish species Mackerel.
Ch. 4: Fish Species and Part Identifi
Figure 4.4: LIME explanation for pre-trained transformer for classification of fish species Mackerel.
Figure 4.5: LIME explanation for pre-trained transformer for classification of fish species Hoki.
Ch. 4: Fish Species and Part Identifi
Figure 4.5: LIME explanation for pre-trained transformer for classification of fish species Hoki.
Figure 4.6: Decision tree for fish species.
Ch. 4: Fish Species and Part Identifi
Figure 4.6: Decision tree for fish species.
Figure 4.7: Grad-CAM for pre-trained transformer for classification of fish species.
Ch. 4: Fish Species and Part Identifi
Figure 4.7: Grad-CAM for pre-trained transformer for classification of fish species.
Figure 4.8: LIME explanation for transformer for classification of fish part head.
Ch. 4: Fish Species and Part Identifi
Figure 4.8: LIME explanation for transformer for classification of fish part head.
Figure 4.9: LIME explanation for transformer for classification of fish part fillet.
Ch. 4: Fish Species and Part Identifi
Figure 4.9: LIME explanation for transformer for classification of fish part fillet.
Figure 4.10: LIME explanation for transformer for classification of fish part liver.
Ch. 4: Fish Species and Part Identifi
Figure 4.10: LIME explanation for transformer for classification of fish part liver.
Figure 4.11: LIME explanation for transformer for classification of fish part skins.
Ch. 4: Fish Species and Part Identifi
Figure 4.11: LIME explanation for transformer for classification of fish part skins.
Figure 4.12: LIME explanation for transformer for classification of fish part guts.
Ch. 4: Fish Species and Part Identifi
Figure 4.12: LIME explanation for transformer for classification of fish part guts.
Figure 4.13: LIME explanation for transformer for classification of fish part frames.
Ch. 4: Fish Species and Part Identifi
Figure 4.13: LIME explanation for transformer for classification of fish part frames.
Figure 4.14: LIME explanation for transformer for classification of fish part gonads.
Ch. 4: Fish Species and Part Identifi
Figure 4.14: LIME explanation for transformer for classification of fish part gonads.
Figure 4.15: Grad-CAM for transformer for classification of fish body part.
Ch. 4: Fish Species and Part Identifi
Figure 4.15: Grad-CAM for transformer for classification of fish body part.
Figure 4.16: In this diagram, we present the top 10 features for fish species classification for each method that have b
Ch. 4: Fish Species and Part Identifi
Figure 4.16: In this diagram, we present the top 10 features for fish species classification for each method that have b
Figure 4.17: In this diagram, we present the top 10 features for fish part classification for each method that have been
Ch. 4: Fish Species and Part Identifi
Figure 4.17: In this diagram, we present the top 10 features for fish part classification for each method that have been
Figure 4.18: This stacked bar chart shows the expert utilization of the MoE Transformer with 4 experts across all four c
Ch. 4: Fish Species and Part Identifi
Figure 4.18: This stacked bar chart shows the expert utilization of the MoE Transformer with 4 experts across all four c
Figure 4.19: This radar chart illustrates the utilization patterns of four different experts across four task categories
Ch. 4: Fish Species and Part Identifi
Figure 4.19: This radar chart illustrates the utilization patterns of four different experts across four task categories
Figure 4.20: Majority Voting versus Top-k Routing Bar Chart. This chart gives the test classification accuracy on the fi
Ch. 4: Fish Species and Part Identifi
Figure 4.20: Majority Voting versus Top-k Routing Bar Chart. This chart gives the test classification accuracy on the fi
Figure 4.21: Expert Count Analysis Bar Chart. This bar chart illustrates the test classification accuracy across the two
Ch. 4: Fish Species and Part Identifi
Figure 4.21: Expert Count Analysis Bar Chart. This bar chart illustrates the test classification accuracy across the two
Figure 4.22: Top-k Routing Bar Chart. This bar chart illustrates the test classification accuracy for the two tasks of f
Ch. 4: Fish Species and Part Identifi
Figure 4.22: Top-k Routing Bar Chart. This bar chart illustrates the test classification accuracy for the two tasks of f
Figure 5.1: Masked Spectra Modelling is a variation of Masked Language Modeling from BERT . But unlike BERT, which uses
Ch. 5: Oil Contamination and Cross-Sp
Figure 5.1: Masked Spectra Modelling is a variation of Masked Language Modeling from BERT . But unlike BERT, which uses
Figure 5.2: Transfer Learning Overview: The image outlines the transfer learning workflow with MoE Transformers. Step 1
Ch. 5: Oil Contamination and Cross-Sp
Figure 5.2: Transfer Learning Overview: The image outlines the transfer learning workflow with MoE Transformers. Step 1
Figure 5.3: The confusion matrix on the test dataset for one of the folds of cross-validation. The diagonal of the matri
Ch. 5: Oil Contamination and Cross-Sp
Figure 5.3: The confusion matrix on the test dataset for one of the folds of cross-validation. The diagonal of the matri
Figure 5.4: The prediction error histogram denotes how far off each of the predictions was. Since this is an ordinal cla
Ch. 5: Oil Contamination and Cross-Sp
Figure 5.4: The prediction error histogram denotes how far off each of the predictions was. Since this is an ordinal cla
Figure 5.5: LIME explanation for pre-trained transformer for classification of oil contamination in 50\% concentration.
Ch. 5: Oil Contamination and Cross-Sp
Figure 5.5: LIME explanation for pre-trained transformer for classification of oil contamination in 50\% concentration.
Figure 5.6: LIME explanation for pre-trained transformer for classification of oil contamination in 25\% concentration.
Ch. 5: Oil Contamination and Cross-Sp
Figure 5.6: LIME explanation for pre-trained transformer for classification of oil contamination in 25\% concentration.
Figure 5.7: LIME explanation for pre-trained transformer for classification of oil contamination in 10\% concentration.
Ch. 5: Oil Contamination and Cross-Sp
Figure 5.7: LIME explanation for pre-trained transformer for classification of oil contamination in 10\% concentration.
Figure 5.8: LIME explanation for pre-trained transformer for classification of oil contamination in 5\% concentration.
Ch. 5: Oil Contamination and Cross-Sp
Figure 5.8: LIME explanation for pre-trained transformer for classification of oil contamination in 5\% concentration.
Figure 5.9: LIME explanation for pre-trained transformer for classification of oil contamination in 1\% concentration.
Ch. 5: Oil Contamination and Cross-Sp
Figure 5.9: LIME explanation for pre-trained transformer for classification of oil contamination in 1\% concentration.
Figure 5.10: LIME explanation for pre-trained transformer for classification of oil contamination in 0.1\% concentration
Ch. 5: Oil Contamination and Cross-Sp
Figure 5.10: LIME explanation for pre-trained transformer for classification of oil contamination in 0.1\% concentration
Figure 5.11: LIME explanation for pre-trained transformer for classification of oil contamination in 0\% concentration.
Ch. 5: Oil Contamination and Cross-Sp
Figure 5.11: LIME explanation for pre-trained transformer for classification of oil contamination in 0\% concentration.
Figure 5.12: LIME explanation for pre-trained transformer for cross-species contamination of Hoki-Mackerel class.
Ch. 5: Oil Contamination and Cross-Sp
Figure 5.12: LIME explanation for pre-trained transformer for cross-species contamination of Hoki-Mackerel class.
Figure 5.13: LIME explanation for pre-trained transformer for cross-species contamination of Hoki class.
Ch. 5: Oil Contamination and Cross-Sp
Figure 5.13: LIME explanation for pre-trained transformer for cross-species contamination of Hoki class.
Figure 5.14: LIME explanation for pre-trained transformer for cross-species contamination of Mackerel class.
Ch. 5: Oil Contamination and Cross-Sp
Figure 5.14: LIME explanation for pre-trained transformer for cross-species contamination of Mackerel class.
Figure 5.15: In this diagram, we present the top 10 features for oil contamination classification that have been identif
Ch. 5: Oil Contamination and Cross-Sp
Figure 5.15: In this diagram, we present the top 10 features for oil contamination classification that have been identif
Figure 5.16: In this diagram, we present the top 10 features for fish cross-species adulteration classification that hav
Ch. 5: Oil Contamination and Cross-Sp
Figure 5.16: In this diagram, we present the top 10 features for fish cross-species adulteration classification that hav
Figure 5.17: This stacked bar chart shows the expert utilization of the MoE Transformer with 4 experts across all four c
Ch. 5: Oil Contamination and Cross-Sp
Figure 5.17: This stacked bar chart shows the expert utilization of the MoE Transformer with 4 experts across all four c
Figure 5.18: This radar chart illustrates the utilization patterns of four different experts across four task categories
Ch. 5: Oil Contamination and Cross-Sp
Figure 5.18: This radar chart illustrates the utilization patterns of four different experts across four task categories
Figure 5.19: Majority Voting versus Top-k Routing Bar Chart
Ch. 5: Oil Contamination and Cross-Sp
Figure 5.19: Majority Voting versus Top-k Routing Bar Chart
Figure 5.20: Expert Count Analysis Bar Chart
Ch. 5: Oil Contamination and Cross-Sp
Figure 5.20: Expert Count Analysis Bar Chart
Figure 5.21: Top-k Routing Bar Chart
Ch. 5: Oil Contamination and Cross-Sp
Figure 5.21: Top-k Routing Bar Chart
Figure 5.22: Test Classification Improvements Radar Chart: This radar chart provides a comparative view of Baseline (gre
Ch. 5: Oil Contamination and Cross-Sp
Figure 5.22: Test Classification Improvements Radar Chart: This radar chart provides a comparative view of Baseline (gre
Figure 5.23: A conceptual comparison of data measurement scales, illustrating the unique nature of (b) Ordinal Data, whe
Ch. 5: Oil Contamination and Cross-Sp
Figure 5.23: A conceptual comparison of data measurement scales, illustrating the unique nature of (b) Ordinal Data, whe
Figure 5.24: Conceptual difference in evaluation. (a) Standard accuracy treats all misclassifications as equally incorre
Ch. 5: Oil Contamination and Cross-Sp
Figure 5.24: Conceptual difference in evaluation. (a) Standard accuracy treats all misclassifications as equally incorre
Figure 5.25: Common deep learning strategies for ordinal classification, showing the two approaches tested: (a) The Ordi
Ch. 5: Oil Contamination and Cross-Sp
Figure 5.25: Common deep learning strategies for ordinal classification, showing the two approaches tested: (a) The Ordi
Figure 6.1: SpectroSim Architecture: Paired samples \(x_1\) and \(x_2\)
     (REIMS spectra) are processed by identical
Ch. 6: Contrastive Learning for Batch
Figure 6.1: SpectroSim Architecture: Paired samples \(x_1\) and \(x_2\) (REIMS spectra) are processed by identical
Figure 6.2: This figure illustrates a good ``semantic representation". Imagine that the different colors of fish represe
Ch. 6: Contrastive Learning for Batch
Figure 6.2: This figure illustrates a good ``semantic representation". Imagine that the different colors of fish represe
Figure 6.3: Visualization of the six data augmentation techniques described in Section 6.2.2. The Original Spectrum (top
Ch. 6: Contrastive Learning for Batch
Figure 6.3: Visualization of the six data augmentation techniques described in Section 6.2.2. The Original Spectrum (top
Figure 6.4: In the proposed SpectroSim model, we replace the existing ResNet backbone with a Transformer backbone. The c
Ch. 6: Contrastive Learning for Batch
Figure 6.4: In the proposed SpectroSim model, we replace the existing ResNet backbone with a Transformer backbone. The c
Figure 6.5: This diagram illustrates the difference between binary classification and contrastive learning. Here, we see
Ch. 6: Contrastive Learning for Batch
Figure 6.5: This diagram illustrates the difference between binary classification and contrastive learning. Here, we see
Figure 6.6: Average Grad-CAM for our Transformer-based SpectroSim model. The visualization highlights the most salient m
Ch. 6: Contrastive Learning for Batch
Figure 6.6: Average Grad-CAM for our Transformer-based SpectroSim model. The visualization highlights the most salient m

Jesse Wood · PhD Thesis · Victoria University of Wellington · 2025

Machine Learning for Rapid Evaporative Ionization Mass Spectrometry for Marine Biomass Analysis